ecosistemas

ISSN 1697-2473

Open access / CC BY-NC 4.0

© 2025 Los autores [ECOSISTEMAS no se hace responsable del uso indebido de material sujeto a derecho de autor] / © 2025 The authors [ECOSISTEMAS is not responsible for the misuse of copyrighted material]

 

Ecosistemas 34(3): 3134 [septiembre-diciembre / September-December, 2025]: https://doi.org/10.7818/ECOS.3134

 

Editoras/es asociadas/os / Associate editor: Julen Astigarraga & Verónica Cruz Alonso

 

NOTA ECOinformática / ECOinformatics NOTE

 


eidosapi, un paquete de R para interactuar con la base de datos de biodiversidad EIDOS

Héctor Miranda-Cebrián1,* ORCID logo

(1)   Instituto Pirenaico de Ecología – CSIC. Avda. Montañana, 1005. Zaragoza 50059, España.

* Autor para correspondencia / Corresponding author: Héctor Miranda-Cebrián [hectorm94@gmail.com]

> Recibido / Received: 20/10/2025 – Aceptado / Accepted: 03/11/2025

Cómo citar / How to cite: Miranda Cebrián, H. 2025. eidosapi, un paquete de R para interactuar con la base de datos de biodiversidad EIDOS. Ecosistemas 34(3): 3134. https://doi.org/10.7818/ECOS.3134 


Introducción

El trabajo en ecología y cualquiera de sus disciplinas requiere información actualizada, o al menos estandarizada, sobre la nomenclatura de nuestros organismos de estudio (Patterson et al. 2010). Para solventar este problema, se han ido desarrollando diferentes herramientas que permitan cotejar la nomenclatura de una especie contra bases de datos taxonómicas. Por un lado, tenemos herramientas como las webs de Flora Ibérica y Fauna Ibérica, que permiten consultar de forma manual sinónimos y nombres. Sin embargo, estas carecen de una interfaz de usuario que permita la consulta de un gran número de especies, acceder a ellas de forma automática o hacerlo desde entornos que permitan integrar los resultados en un flujo de trabajo más complejo. Por otro lado, existen herramientas que sí pueden consultarse a través de interfaces de programación de aplicaciones (API) desde entornos como R (R Core Team 2025), facilitando la tarea de cotejar un gran número de especies a la vez, así como su incorporación en nuestros flujos de trabajo. Algunos ejemplos de esto son el paquete taxize (Chamberlain et al. 2020), con acceso a más de 20 bases de datos diferentes; o el paquete WorldFlora (Kindt 2020) para acceder a World Flora Online. La principal desventaja de estos servicios radica en que, a pesar de la gran cantidad de información que contienen, puede darse un desajuste entre su nomenclatura y la establecida a nivel nacional o regional. Esta limitación se hace más patente si, por ejemplo, queremos recopilar información sobre el estado de conservación de una especie presente en España, puesto que el nombre aceptado en una base de datos internacional puede no casar con el empleado en catálogos a nivel nacional o regional.

El Inventario Español del Patrimonio Natural y de la Biodiversidad (IEPNB) ayuda a solventar algunas de estas limitaciones, recopilando en un mismo lugar y de forma estructurada información sobre más de 63 000 taxa presentes en España, incluyendo su taxonomía y sinonimia según autoridades nacionales, categorías de amenaza o normativas legales que rigen su conservación. El IEPNB se nutre en gran medida de la Lista Patrón de Especies Silvestres presentes en España (LP), que recoge información proveniente de multitud de sociedades científicas de ámbito nacional y especializadas en diversos grupos taxonómicos. A simple vista, la web del IEPNB sigue presentando las mismas limitaciones que otros recursos mencionados con anterioridad, como la imposibilidad de realizar consultas de forma no manual. Sin embargo, esta herramienta pone a nuestra disposición la API EIDOS, que nos permiten acceder a las bases de datos del IEPNB desde entornos de programación como R, y por tanto a automatizar los procesos de consulta.

El paquete eidosapi para R

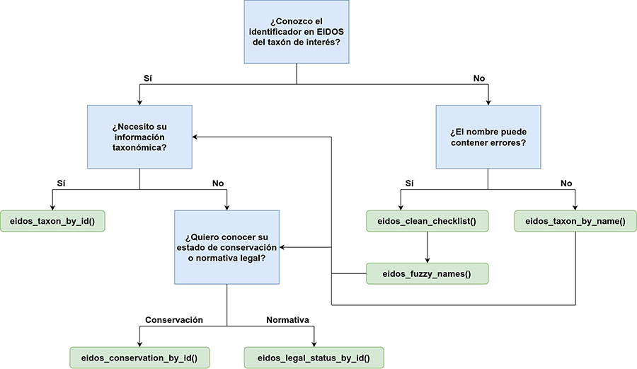
El paquete eidosapi se desarrolló para explotar las posibilidades ofrecidas por la API EIDOS y facilitar la tarea de cotejar y contrastar la taxonomía de múltiples especies al mismo tiempo desde el entorno de programación de R (Fig. 1). El paquete cuenta con varias funciones que facilitan el acceso a las bases de datos del IEPNB, haciendo uso de del paquete jsonlite (Ooms 2014) para interpretar los archivos en formato JSON que devuelve EIDOS al realizar consultas, así como del paquete fuzzyjoin (Robinson 2025) para realizar consultas basadas en coincidencia difusa (fuzzy matching) que permitan buscar nombres en la LP aunque contengan algún error de escritura. A continuación, se muestran varios ejemplos sencillos de uso, pero tanto en la información de cada función como en el repositorio del paquete (https://github.com/hmirceb/eidosapi) pueden encontrarse ejemplos adicionales.

 

Diagrama del flujo de trabajo básico con eidosapi.

Figura 1. Diagrama del flujo de trabajo básico con eidosapi.

Figure 1. Basic workflow with eidosapi.

Instalación y ejemplos básicos de uso de eidosapi

La instalación del paquete puede realizarse fácilmente clonando el repositorio disponible en GitHub, donde también se podrán encontrar las nuevas actualizaciones.

# Instalación
remotes
::install_github("https://github.com/hmirceb/eidosapi",
                       
force = TRUE,
                       
quiet = TRUE)
# Cargamos el paquete
library(eidosapi)

Búsqueda de especies por nombre

Un ejemplo básico sería buscar el nombre aceptado y sinónimos de una o varias especies. Para ello vamos a emplear el halcón de Eleonora (Falco eleonorae), que no tiene sinónimos; y Polygonum viviparum que tiene varios. El procedimiento básico consiste en crear una tabla con el género y la especie de cada taxón. También podemos incluir una columna con la subespecie y la autoridad taxonómica que haya descrito el taxón, en este caso vamos a probar con Androsace cylindrica hirtella. En el caso de que el taxón que nos interesa no tuviese subespecies o no conociésemos la autoría podemos omitir las columnas correspondientes o rellenarlas con NA. Cabe destacar que el IEPNB todavía es un trabajo en marcha y algunos organismos no están presentes en la base de datos o carecen de información detallada. En esos casos eidosapi devuelve una fila vacía en la tabla final pero indicando el nombre que hayamos buscado.

# Tabla ejemplo:
taxa_list
<- data.frame(
 
genus = c("Falco", "Polygonum", "Androsace"),
 
species = c("eleonorae", "viviparum", "cylindrica"),
 
subspecies = c(NA, NA, "hirtella")
  )

eidos_results
<- eidos_taxon_by_name(
 
taxa_list = taxa_list
)

# La tabla resultante tienes muchas columnas. Aquí solo se muestra
# el nombre que hemos buscado, su identificador, si es un sinónimo
# o no y el id del taxón aceptado:
knitr
::kable(eidos_results[c("supplied_taxon",
                            
"idtaxon", "nametype", "acceptednameid")])

supplied_taxon

idtaxon

nametype

acceptednameid

Falco eleonorae

11198

Aceptado/válido

11198

Polygonum viviparum

32824

Sinónimo

7277

Androsace cylindrica hirtella

2146

Aceptado/válido

2146

Estado de conservación

La columna idtaxon obtenida en el paso anterior contiene el identificador único para cada taxón en el IEPNB. Si quisiéramos saber si el halcón de Eleonora tiene asociada alguna categoría de amenaza, solo tendríamos que introducir este indicador en la función eidos_conservation_by_id().

# Buscamos el identificador por nombre:
eidos_results
<- eidos_taxon_by_name(
 
taxa_list = "Falco eleonorae"
)

# El identificador debería ser 11198:
print(eidos_results
$idtaxon)

[1] "11198"

# Accedemos a la información sobre su estado de conservación
eidos_cons
<- eidos_conservation_by_id(
 
taxon_id = eidos_results$idtaxon
  )

# Mostramos solo algunas columnas básicas:
knitr
::kable(eidos_cons[c("name_clean", "idtaxon", "anio", "categoriaconservacion", "aplicaa")])

name_clean

idtaxon

anio

categoriaconservacion

aplicaa

Falco eleonorae

11198

1992

R (Rara)

España

Falco eleonorae

11198

2004

NT (Casi amenazado)

España

Falco eleonorae

11198

2016

LC (Preocupación menor)

Mundial

Falco eleonorae

11198

2017

LC (Preocupación menor)

Mundial

Falco eleonorae

11198

2019

LC (Preocupación menor)

Mundial

Falco eleonorae

11198

2021

LC (Preocupación menor)

Mundial

Falco eleonorae

11198

2021

NT (Casi amenazado)

Península

En este caso, el halcón de Eleonora a nivel mundial está en la categoría “Preocupación menor” (LC) desde el año 2016, mientras que en España y la Península Ibérica se la considera “Casi amenazado” (NT) desde 2004 y 2021 respectivamente. Siguiendo este mismo procedimiento podríamos conocer las normativas específicas que rigen esas categorías para cada especie con la función eidos_legal_status_by_id().

Búsqueda de especies con errores en la nomenclatura

Un problema común a la hora de trabajar con datos de especies son los errores de escritura. El paquete eidosapi incluye la función eidos_fuzzy_names() que permite consultar en la LP, previa descarga con la función eidos_clean_checklist(), los nombres que más se acerquen a la información que hayamos aportado. Podemos comprobarlo con algunos nombres muy mal escritos.

# Creamos la tabla con la información que queremos contrastar:
taxa_list
<- data.frame(
 
genus = c("Vorderea", "Alytes"),
 
species = c("pyrenaica", "cisternasi")
  )

# Podemos emplear la función directamente y esta descargará
# la LP de forma automática:
eidos_result
<- eidos_fuzzy_names(taxa_list = taxa_list)

Downloading checklist and formatting, please wait...

# Podemos comprobar que ha encontrado dos coincidencias:
# Borderea pyrenaica y Alytes cisternasii:
knitr
::kable(eidos_result[c("supplied_taxon", "idtaxon",
              
"name", "withoutautorship")])

supplied_taxon

idtaxon

name

withoutautorship

Vorderea pyrenaica

94856

Borderea pyrenaica Miégev.

Dioscorea pyrenaica

Alytes cisternasi

10909

Alytes cisternasii Boscá, 1879

Alytes cisternasii

La función eidos_fuzzy_names() también nos permite ajustar la búsqueda empleando el argumento maxdist, que controla el grado de similitud entre los nombres aceptados y el nombre que queremos buscar en una escala de 0 (indicando una coincidencia exacta) a 1.

# Tabla con la información que queremos contrastar:
taxa_list
<- data.frame(
 
genus = c("Nepeta", "Barlia"),
 
species = c("beltrani", "robertianum")
  )

# Descargamos la LP usando la función eidos_clean_checklist().
# Así no hay que descargarla cada vez que empleemos la función
# eidos_fuzzy_names()
checklist
<- eidos_clean_checklist()

# Si buscamos con el valor por defecto de *maxdist* solo obtenemos
# un resultado:
fuzzy_dist2
<- eidos_fuzzy_names(taxa_list = taxa_list,
                                
checklist = checklist,
                                
maxdist = 0.05)

knitr
::kable(fuzzy_dist2[c("supplied_taxon", "idtaxon",
              
"name", "withoutautorship")])

supplied_taxon

idtaxon

name

withoutautorship

Nepeta beltrani

6550

Nepeta beltranii Pau

Nepeta hispanica

Barlia robertianum

NA

NA

NA

# Podemos relajar el criterio para obtener más resultados:
fuzzy_dist3
<- eidos_fuzzy_names(taxa_list = taxa_list,
                                
checklist = checklist,
                                
maxdist = 0.1)

knitr
::kable(fuzzy_dist3[c("supplied_taxon", "idtaxon",
              
"name", "withoutautorship")])

supplied_taxon

idtaxon

name

withoutautorship

Nepeta beltrani

6550

Nepeta beltranii Pau

Nepeta hispanica

Barlia robertianum

32238

Barlia robertiana (Loisel.) Greuter

Himantoglossum robertianum

Conclusiones

El paquete eidosapi permite acceder de forma sencilla a las bases de datos taxonómicas del Inventario del Patrimonio Natural y de la Biodiversidad, facilitando la estandarización de nombres científicos, obtener información detallada sobre sobre su estado de conservación y permitiéndonos incorporar esta información a otros flujos de trabajo.

Disponibilidad de datos y código

El código del paquete eidosapi está disponible en GitHub (https://github.com/hmirceb/eidosapi) y Zenodo (Hmirceb 2025; https://doi.org/10.5281/zenodo.17505969).

Financiación, permisos requeridos, potenciales conflictos de interés y agradecimientos

Querría mostrar mi agradecimiento a Julen Astigarraga, Ignacio Ramos Gutiérrez e Ignasi Bartomeus por sus comentarios y sugerencias para mejorar tanto esta nota como el paquete eidosapi. Esta nota se ha revisado siguiendo un proceso colaborativo y público disponible en https://github.com/ecoinfAEET/Notas_Ecosistemas/issues/61.

El autor declara no tener conflicto de intereses.

Referencias

Chamberlain, S., Szoecs, E., Foster, Z., Arendsee, Z., Boettiger, C., Ram, K., Bartomeus, I., et al. 2020. taxize: Taxonomic information from around the web.

Hmirceb 2025. hmirceb/eidosapi: eidosapi 1.1.0 (v1.1.0). Zenodo.

Kindt, R. 2020. WorldFlora: An R package for exact and fuzzy matching of plant names against the World Flora Online taxonomic backbone data. Applications in Plant Sciences 8: e11388.

Ooms, J. 2014. The jsonlite Package: A Practical and Consistent Mapping Between JSON Data and R Objects. arXiv:1403.2805 [stat.CO].

Patterson, D.J., Cooper, J., Kirk, P.M., Pyle, R.L., Remsen, D.P. 2010. Names are key to the big new biology. Trends in Ecology & Evolution 25: 686-691.

R Core Team 2025. R: A Language and Environment for Statistical Computing. R Foundation for Statistical Computing, Vienna, Austria.

Robinson, D. 2025. fuzzyjoin: Join Tables Together on Inexact Matching.